本章节我们的主要工作就是来初始化项目工程,同时设置好相关的仓库,部署好相关的基础模型
项目目录如下

环境安装
本机环境:window11+WSL+docker desktop,内存32G
docker-compose -f docker-compose-environment-aliyun.yml
# docker-compose -f docker-compose-environment-aliyun.yml up -d
version: '3'
services:
# 对话模型
# ollama pull deepseek-r1:1.5b
# 运行模型
# ollama run deepseek-r1:1.5b
# 联网模型
# ollama pull nomic-embed-text
ollama:
image: registry.cn-hangzhou.aliyuncs.com/xfg-studio/ollama:0.5.10
container_name: ollama
restart: unless-stopped
ports:
- "11434:11434"
redis:
image: registry.cn-hangzhou.aliyuncs.com/xfg-studio/redis:6.2
container_name: redis
restart: always
hostname: redis
privileged: true
ports:
- 16379:6379
volumes:
- ./redis/redis.conf:/usr/local/etc/redis/redis.conf
command: redis-server /usr/local/etc/redis/redis.conf
networks:
- my-network
healthcheck:
test: [ "CMD", "redis-cli", "ping" ]
interval: 10s
timeout: 5s
retries: 3
# RedisAdmin https://github.com/joeferner/redis-commander
# 账密 admin/admin
redis-admin:
image: registry.cn-hangzhou.aliyuncs.com/xfg-studio/redis-commander:0.8.0
container_name: redis-admin
hostname: redis-commander
restart: always
ports:
- 8081:8081
environment:
- REDIS_HOSTS=local:redis:6379
- HTTP_USER=admin
- HTTP_PASSWORD=admin
- LANG=C.UTF-8
- LANGUAGE=C.UTF-8
- LC_ALL=C.UTF-8
networks:
- my-network
depends_on:
redis:
condition: service_healthy
vector_db:
image: registry.cn-hangzhou.aliyuncs.com/xfg-studio/pgvector:v0.5.0
container_name: vector_db
restart: always
environment:
- POSTGRES_USER=postgres
- POSTGRES_PASSWORD=postgres
- POSTGRES_DB=ai-rag-knowledge
- PGPASSWORD=postgres
volumes:
- ./pgvector/sql/init.sql:/docker-entrypoint-initdb.d/init.sql
logging:
options:
max-size: 10m
max-file: "3"
ports:
- '15432:5432'
healthcheck:
test: "pg_isready -U postgres -d ai-rag-knowledge"
interval: 2s
timeout: 20s
retries: 10
networks:
- my-network
networks:
my-network:
driver: bridge
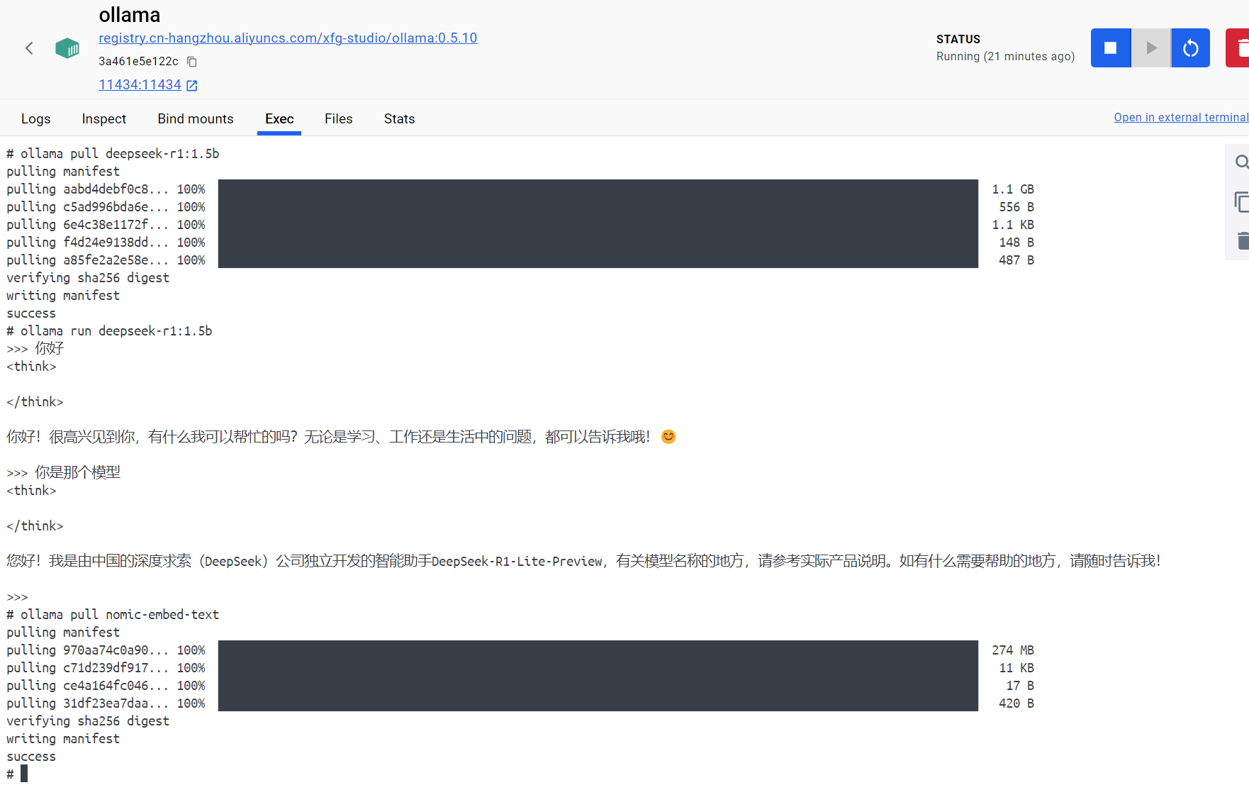
docker环境安装成功后,本地deepseek的模型
直接通过docker desktop进入ollama,输入下面的命令进行安装
流程如下
# 拉取模型,推荐小一点,够做开发就可以
ollama pull deepseek-r1:1.5b
# (可选)运行模型,运行后关闭,继续安装模型。Ctrl/Command + D
ollama run deepseek-r1:1.5b
# 向量文本
ollama pull nomic-embed-text

运行其中的cur.sh,看看模型是否部署成功,可以外界访问
curl http://127.0.0.1:11434/api/generate \
-H "Content-Type: application/json" \
-d '{
"model": "deepseek-r1:1.5b",
"prompt": "1+1",
"stream": false
}'
read -p "按任意键继续。。。。"

项目初始化
注意 jdk至少17版本以上
在项目内创建3个模块,没有任何代码,纯粹的目录结构

其中pom文件如下
zshunbao-dev-tech-api
<?xml version="1.0" encoding="UTF-8"?>
<project xmlns="http://maven.apache.org/POM/4.0.0"
xmlns:xsi="http://www.w3.org/2001/XMLSchema-instance"
xsi:schemaLocation="http://maven.apache.org/POM/4.0.0 http://maven.apache.org/xsd/maven-4.0.0.xsd">
<modelVersion>4.0.0</modelVersion>
<parent>
<groupId>com.zshunbao</groupId>
<artifactId>ai-rag-knowledge</artifactId>
<version>1.0</version>
</parent>
<artifactId>zshunbao-dev-tech-api</artifactId>
<properties>
<maven.compiler.source>17</maven.compiler.source>
<maven.compiler.target>17</maven.compiler.target>
<project.build.sourceEncoding>UTF-8</project.build.sourceEncoding>
</properties>
<dependencies>
<dependency>
<groupId>org.springframework.boot</groupId>
<artifactId>spring-boot-starter-web</artifactId>
</dependency>
<dependency>
<groupId>org.projectlombok</groupId>
<artifactId>lombok</artifactId>
</dependency>
<dependency>
<groupId>org.springframework.ai</groupId>
<artifactId>spring-ai-core</artifactId>
</dependency>
</dependencies>
<build>
<plugins>
<plugin>
<groupId>org.apache.maven.plugins</groupId>
<artifactId>maven-compiler-plugin</artifactId>
<configuration>
<source>${java.version}</source>
<target>${java.version}</target>
</configuration>
</plugin>
</plugins>
</build>
</project>zshunbao-dev-tech-app
<?xml version="1.0" encoding="UTF-8"?>
<project xmlns="http://maven.apache.org/POM/4.0.0"
xmlns:xsi="http://www.w3.org/2001/XMLSchema-instance"
xsi:schemaLocation="http://maven.apache.org/POM/4.0.0 http://maven.apache.org/xsd/maven-4.0.0.xsd">
<modelVersion>4.0.0</modelVersion>
<parent>
<groupId>com.zshunbao</groupId>
<artifactId>ai-rag-knowledge</artifactId>
<version>1.0</version>
</parent>
<artifactId>zshunbao-dev-tech-app</artifactId>
<properties>
<maven.compiler.source>17</maven.compiler.source>
<maven.compiler.target>17</maven.compiler.target>
<project.build.sourceEncoding>UTF-8</project.build.sourceEncoding>
</properties>
<packaging>jar</packaging>
<dependencies>
<dependency>
<groupId>org.springframework.boot</groupId>
<artifactId>spring-boot-starter-web</artifactId>
</dependency>
<dependency>
<groupId>org.springframework.boot</groupId>
<artifactId>spring-boot-starter-test</artifactId>
<scope>test</scope>
</dependency>
<dependency>
<groupId>org.springframework.ai</groupId>
<artifactId>spring-ai-openai-spring-boot-starter</artifactId>
</dependency>
<dependency>
<groupId>org.springframework.ai</groupId>
<artifactId>spring-ai-tika-document-reader</artifactId>
</dependency>
<dependency>
<groupId>org.springframework.ai</groupId>
<artifactId>spring-ai-pgvector-store-spring-boot-starter</artifactId>
</dependency>
<dependency>
<groupId>org.springframework.ai</groupId>
<artifactId>spring-ai-ollama</artifactId>
</dependency>
<dependency>
<groupId>org.springframework.boot</groupId>
<artifactId>spring-boot-configuration-processor</artifactId>
</dependency>
<dependency>
<groupId>com.alibaba</groupId>
<artifactId>fastjson</artifactId>
</dependency>
<dependency>
<groupId>org.apache.commons</groupId>
<artifactId>commons-lang3</artifactId>
</dependency>
<dependency>
<groupId>org.projectlombok</groupId>
<artifactId>lombok</artifactId>
</dependency>
<dependency>
<groupId>org.redisson</groupId>
<artifactId>redisson-spring-boot-starter</artifactId>
<version>3.44.0</version>
</dependency>
<dependency>
<groupId>org.eclipse.jgit</groupId>
<artifactId>org.eclipse.jgit</artifactId>
</dependency>
<dependency>
<groupId>junit</groupId>
<artifactId>junit</artifactId>
<scope>test</scope>
</dependency>
<dependency>
<groupId>com.zshunbao</groupId>
<artifactId>zshunbao-dev-tech-trigger</artifactId>
</dependency>
</dependencies>
<build>
<finalName>xfg-dev-tech-app</finalName>
<resources>
<resource>
<directory>src/main/resources</directory>
<filtering>true</filtering>
<includes>
<include>**/**</include>
</includes>
</resource>
</resources>
<testResources>
<testResource>
<directory>src/test/resources</directory>
<filtering>true</filtering>
<includes>
<include>**/**</include>
</includes>
</testResource>
</testResources>
<plugins>
<plugin>
<groupId>org.apache.maven.plugins</groupId>
<artifactId>maven-surefire-plugin</artifactId>
<version>2.6</version>
<configuration>
<skipTests>true</skipTests>
<testFailureIgnore>false</testFailureIgnore>
<includes>
<include>**/*Test.java</include>
</includes>
</configuration>
</plugin>
<plugin>
<groupId>org.springframework.boot</groupId>
<artifactId>spring-boot-maven-plugin</artifactId>
<configuration>
<mainClass>cn.bugstack.xfg.dev.tech.Application</mainClass>
<layout>JAR</layout>
</configuration>
</plugin>
</plugins>
</build>
</project>zshunbao-dev-tech-trigger
<?xml version="1.0" encoding="UTF-8"?>
<project xmlns="http://maven.apache.org/POM/4.0.0"
xmlns:xsi="http://www.w3.org/2001/XMLSchema-instance"
xsi:schemaLocation="http://maven.apache.org/POM/4.0.0 http://maven.apache.org/xsd/maven-4.0.0.xsd">
<modelVersion>4.0.0</modelVersion>
<parent>
<groupId>com.zshunbao</groupId>
<artifactId>ai-rag-knowledge</artifactId>
<version>1.0</version>
</parent>
<artifactId>zshunbao-dev-tech-trigger</artifactId>
<properties>
<maven.compiler.source>17</maven.compiler.source>
<maven.compiler.target>17</maven.compiler.target>
<project.build.sourceEncoding>UTF-8</project.build.sourceEncoding>
</properties>
<dependencies>
<dependency>
<groupId>org.springframework.boot</groupId>
<artifactId>spring-boot-starter-web</artifactId>
</dependency>
<dependency>
<groupId>org.springframework.ai</groupId>
<artifactId>spring-ai-openai-spring-boot-starter</artifactId>
</dependency>
<dependency>
<groupId>org.springframework.ai</groupId>
<artifactId>spring-ai-tika-document-reader</artifactId>
</dependency>
<dependency>
<groupId>org.springframework.ai</groupId>
<artifactId>spring-ai-pgvector-store</artifactId>
</dependency>
<dependency>
<groupId>org.springframework.ai</groupId>
<artifactId>spring-ai-ollama</artifactId>
</dependency>
<dependency>
<groupId>com.alibaba</groupId>
<artifactId>fastjson</artifactId>
</dependency>
<dependency>
<groupId>org.springframework</groupId>
<artifactId>spring-tx</artifactId>
</dependency>
<dependency>
<groupId>org.apache.commons</groupId>
<artifactId>commons-lang3</artifactId>
</dependency>
<dependency>
<groupId>com.zshunbao</groupId>
<artifactId>zshunbao-dev-tech-api</artifactId>
</dependency>
<dependency>
<groupId>org.redisson</groupId>
<artifactId>redisson</artifactId>
<version>3.44.0</version>
</dependency>
<dependency>
<groupId>org.eclipse.jgit</groupId>
<artifactId>org.eclipse.jgit</artifactId>
</dependency>
</dependencies>
<build>
<finalName>xfg-dev-tech-trigger</finalName>
</build>
</project>最后项目全局的pom
<?xml version="1.0" encoding="UTF-8"?>
<project xmlns="http://maven.apache.org/POM/4.0.0"
xmlns:xsi="http://www.w3.org/2001/XMLSchema-instance"
xsi:schemaLocation="http://maven.apache.org/POM/4.0.0 http://maven.apache.org/xsd/maven-4.0.0.xsd">
<modelVersion>4.0.0</modelVersion>
<groupId>com.zshunbao</groupId>
<artifactId>ai-rag-knowledge</artifactId>
<version>1.0</version>
<packaging>pom</packaging>
<modules>
<module>zshunbao-dev-tech-api</module>
<module>zshunbao-dev-tech-app</module>
<module>zshunbao-dev-tech-trigger</module>
</modules>
<properties>
<maven.compiler.source>17</maven.compiler.source>
<maven.compiler.target>17</maven.compiler.target>
<project.build.sourceEncoding>UTF-8</project.build.sourceEncoding>
<spring-ai.version>0.8.1</spring-ai.version>
</properties>
<repositories>
<repository>
<id>spring-milestones</id>
<name>Spring Milestones</name>
<url>https://repo.spring.io/milestone</url>
<snapshots>
<enabled>false</enabled>
</snapshots>
</repository>
<repository>
<id>spring-snapshots</id>
<name>Spring Snapshots</name>
<url>https://repo.spring.io/snapshot</url>
<releases>
<enabled>false</enabled>
</releases>
</repository>
</repositories>
<licenses>
<license>
<name>Apache License, Version 2.0</name>
<url>https://www.apache.org/licenses/LICENSE-2.0</url>
</license>
</licenses>
<parent>
<groupId>org.springframework.boot</groupId>
<artifactId>spring-boot-starter-parent</artifactId>
<version>3.2.3</version>
<relativePath/>
</parent>
<dependencyManagement>
<dependencies>
<dependency>
<groupId>org.springframework.ai</groupId>
<artifactId>spring-ai-bom</artifactId>
<version>${spring-ai.version}</version>
<type>pom</type>
<scope>import</scope>
</dependency>
<dependency>
<groupId>com.alibaba</groupId>
<artifactId>fastjson</artifactId>
<version>2.0.28</version>
</dependency>
<dependency>
<groupId>org.apache.commons</groupId>
<artifactId>commons-lang3</artifactId>
<version>3.9</version>
</dependency>
<dependency>
<groupId>com.google.guava</groupId>
<artifactId>guava</artifactId>
<version>32.1.3-jre</version>
</dependency>
<dependency>
<groupId>org.redisson</groupId>
<artifactId>redisson-spring-boot-starter</artifactId>
<version>3.44.0</version>
</dependency>
<dependency>
<groupId>org.eclipse.jgit</groupId>
<artifactId>org.eclipse.jgit</artifactId>
<version>5.13.0.202109080827-r</version>
</dependency>
<dependency>
<groupId>com.zshunbao</groupId>
<artifactId>zshunbao-dev-tech-api</artifactId>
<version>1.0</version>
</dependency>
<dependency>
<groupId>com.zshunbao</groupId>
<artifactId>zshunbao-dev-tech-trigger</artifactId>
<version>1.0</version>
</dependency>
</dependencies>
</dependencyManagement>
<build>
<plugins>
<plugin>
<groupId>org.apache.maven.plugins</groupId>
<artifactId>maven-compiler-plugin</artifactId>
<version>3.0</version>
<configuration>
<source>${java.version}</source>
<target>${java.version}</target>
<encoding>${project.build.sourceEncoding}</encoding>
</configuration>
</plugin>
<plugin>
<groupId>org.apache.maven.plugins</groupId>
<artifactId>maven-resources-plugin</artifactId>
<version>2.5</version>
<configuration>
<encoding>UTF-8</encoding>
</configuration>
</plugin>
<plugin>
<groupId>org.codehaus.mojo</groupId>
<artifactId>versions-maven-plugin</artifactId>
<version>2.7</version>
</plugin>
</plugins>
</build>
<profiles>
<profile>
<id>dev</id>
<activation>
<activeByDefault>true</activeByDefault>
</activation>
<properties>
<java_jvm>-Xms1G -Xmx1G -server -XX:MaxPermSize=256M -Xss256K -Dspring.profiles.active=test -XX:+DisableExplicitGC -XX:+UseG1GC -XX:LargePageSizeInBytes=128m -XX:+UseFastAccessorMethods -XX:+HeapDumpOnOutOfMemoryError -XX:HeapDumpPath=/export/Logs/xfg-frame-archetype-lite-boot -Xloggc:/export/Logs/xfg-frame-archetype-lite-boot/gc-xfg-frame-archetype-lite-boot.log -XX:+PrintGCDetails -XX:+PrintGCDateStamps</java_jvm>
<profileActive>dev</profileActive>
</properties>
</profile>
<profile>
<id>test</id>
<properties>
<java_jvm>-Xms1G -Xmx1G -server -XX:MaxPermSize=256M -Xss256K -Dspring.profiles.active=test -XX:+DisableExplicitGC -XX:+UseG1GC -XX:LargePageSizeInBytes=128m -XX:+UseFastAccessorMethods -XX:+HeapDumpOnOutOfMemoryError -XX:HeapDumpPath=/export/Logs/xfg-frame-archetype-lite-boot -Xloggc:/export/Logs/xfg-frame-archetype-lite-boot/gc-xfg-frame-archetype-lite-boot.log -XX:+PrintGCDetails -XX:+PrintGCDateStamps</java_jvm>
<profileActive>test</profileActive>
</properties>
</profile>
<profile>
<id>prod</id>
<properties>
<java_jvm>-Xms6G -Xmx6G -server -XX:MaxPermSize=256M -Xss256K -Dspring.profiles.active=release -XX:+DisableExplicitGC -XX:+UseG1GC -XX:LargePageSizeInBytes=128m -XX:+UseFastAccessorMethods -XX:+HeapDumpOnOutOfMemoryError -XX:HeapDumpPath=/export/Logs/fq-mall-activity-app -Xloggc:/export/Logs/xfg-frame-archetype-lite-boot/gc-xfg-frame-archetype-lite-boot.log -XX:+PrintGCDetails -XX:+PrintGCDateStamps</java_jvm>
<profileActive>prod</profileActive>
</properties>
</profile>
</profiles>
</project>后续章节,我们将开始RAG运用到项目中代码的具体实现